Adding equipment follows a hierarchy process, the highest of these is the Equipment Class, it is the equipment class that creates the buttons on the equipment landing page. Once a class has been defined you are able to create Equipment Types, types of equipment that sit within a class. Once a Class and a Type have been created, and configured you are able to enter in individual pieces of equipment.
As an example, I create the equipment class Aircraft, and within this class I am able to create different equipment types of aircraft, such as A320, B737 etc.
Equipment Class
Editing a Class
1. Navigate to an existing Equipment class tab
2. Click on the ‘Edit Equipment Classes’ button
The screen will display the current classes of equipment on your system.
You can edit the naming of the classes (the buttons on your summary page).
3. Click on the ‘Edit’ button
4. Type in a new class name
5. Click on the ‘Save’ button.
You can also adjust the order of the buttons whilst in Edit mode, using the six dots at the end of each class.
Clicking on the 'Save' button will lock in these positions.
A class can be deleted by clicking on the ‘dustbin / delete’ button and following the confirmation pop-ups.
Adding a new class of equipment
1. Navigate to one of the existing classes tabs
2. Click on the ‘Edit Equipment Classes’ button
3. Click on the ‘+ Add Equipment Classes’ button
4. In the available boxes, type in the equipment class name
5. Click on the ‘Save’ button
Once a class has been created you are able to create and edit different areas within that class. To do this hover over the Name of the class, a golden glow will appear around it, this will allow you to alter the areas within this class.
6. Click on the ‘Edit’ button of the created class
There are various options available within this section, adding, selecting items, and changing terminology within the class will make these fields/areas available for items added to this class.
Record.. section:
This section allows you to select areas that you want to record against this class of equipment. As an example, for the class Aircraft you might want to record Operational Cycles and times, Block Time, Passengers, and schedule checks. Whereas for the class IT equipment this might not be required. If you want to include checks of any kind plus the ability to record, and track defects then you will need to ensure that the Defects checkbox, and the Scheduled Checks areas are selected.
To select an item to include against this equipment class.
1. Click on the ‘Edit’ button or click on a section on the screen to place the page into edit mode
2. Select the box required (it will turn blue in colour)
3. Click on the ‘Save’ button
Data Fields section
The ability to add in areas of your choosing, as an example if you wanted to capture a serial number, asset number, or location for each item of equipment that is added.
To add a data field.
1. Click on the ‘+ Add’ button within the Data Field section
2. Enter in the name for the required field
You can rearrange the ordering by clicking on the six dots and dragging and dropping into a new location. You can delete a row by clicking on the ‘Dustbin / Delete’ button.
3. When you have entered in the class name and are happy with its location click on the ‘Save’ button
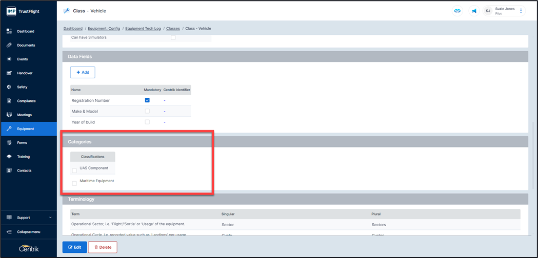
Categories section
This area is designated for UAS, or Maritime clients, if your organisation is not one of these types of organisations you can disregard this area.
To select an item.
1. Click on the ‘Edit’ button, or click on the box within the categories section to put the page into edit mode
2. Select the box required (it will turn blue in colour)
3. Click on the ‘Save’ button
Terminology section
The ability to alter the terminology based on the class
1. Click on the ‘Edit’ button, or click on the terminology section to put the page into edit mode
2. Amend the available areas
3. Click on the ‘Save’ button
Subsystems section
If there are multiple subsystems on your site then these will be listed within this section, if there is a singular subsystem it will be titled Equipment, a checkbox/s needs to be selected for the class to be displayed on the equipment landing page, and in the correct area, even for single subsystem sites this is required.
1. Click on the ‘Edit’ button, or click on the subsystems section to put the page into edit mode
2. Select the check box
3. Click on the ‘Save’ button
Clicking on the equipment module from the side menu bar you can see the new equipment class displayed.